Promosi
Promosi adalah salah satu menu pada NoBox untuk melakukan promosi dengan mudah dan efisien kepada target promosi dengan diintegrasikan ke berbagai channel seperti WhatsApp, Telegram dll.
Menu ini membantu pengguna dalam menyebarkan informasi, penawaran, dan kampanye kepada pelanggan secara terpusat.
Tampilan Menu Promosi
Tampilan di atas merupakan halaman utama menu Promosi.
Pada halaman ini, pengguna dapat melihat daftar promosi, status pengiriman, serta melakukan pengelolaan data promosi.
Fitur pada Menu Promosi
Pada tampilan tersebut, terdapat beberapa status promosi. Penjelasan dari status tersebut adalah sebagai berikut:
| Fitur/Tombol | Fungsi |
|---|---|
![]() | Status draf data promosi masih belum diproses |
![]() | Status proses data promosi masih dalam proses pengiriman |
![]() | Status selesai data promosi sudah ditandai selesai |
![]() | Status batal data promosi dibatalkan |
Tambah Promosi
Untuk tambah data promosi, silahkan klik menu [Promosi] ➔ [Tambah Promosi] maka akan tampil dialog [Tambah Promosi].
Tampilan Dialog Tambah Promosi
Isian Dialog Tambah Promosi
Pada dialog Tambah Promosi, pengguna diwajibkan mengisi seluruh kolom yang tersedia sesuai dengan kebutuhan kampanye promosi yang akan dijalankan.
Setiap isian memiliki fungsi penting dalam menentukan target pengiriman, isi pesan, waktu pelaksanaan, serta proses monitoring promosi. Oleh karena itu, pastikan seluruh data yang dimasukkan sudah benar sebelum disimpan.
Berikut penjelasan detail dari setiap isian yang tersedia pada formulir Tambah Promosi:
| Isian | Uraian | Contoh |
|---|---|---|
| Nama | Nama promosi yang digunakan sebagai identitas kampanye. Nama ini berfungsi untuk membedakan satu promosi dengan promosi lainnya serta memudahkan pencarian dan pengelolaan data. | Promo Akhir Tahun 2024 |
| Kanal | Channel atau media komunikasi yang akan digunakan untuk mengirim pesan promosi kepada pelanggan, seperti WhatsApp, Telegram, atau platform lain yang telah terintegrasi. | |
| Akun | Akun resmi yang terhubung dengan channel terpilih dan digunakan sebagai pengirim pesan. Pastikan akun sudah aktif, terhubung, dan memiliki izin pengiriman. | s_whatsapp tester |
| List | Daftar kontak pelanggan yang menjadi target pengiriman pesan. Data diambil dari database kontak yang telah disimpan sebelumnya di dalam sistem. | Akhir Tahun |
| Group | Kelompok pelanggan tertentu berdasarkan kategori, wilayah, atau karakteristik lainnya. Digunakan untuk segmentasi promosi agar lebih tepat sasaran. | - |
| Tag | Label atau penanda untuk mengelompokkan data promosi berdasarkan tema, periode, atau jenis kampanye tertentu, sehingga memudahkan proses pencarian. | Promo Desember |
| Tim | Tim internal atau divisi yang bertanggung jawab terhadap pelaksanaan promosi, mulai dari perencanaan hingga evaluasi hasil pengiriman. | - |
| Format Pesan | Jenis format pesan yang akan dikirim, seperti teks, gambar, video, atau kombinasi media, sesuai dengan kebutuhan dan strategi promosi. | Text |
| Tautan Singkat | Pengaturan untuk mengaktifkan fitur pemendek tautan sekaligus pelacakan aktivitas klik pelanggan pada pesan yang dikirim. Digunakan untuk analisis performa promosi. | Tidak aktif |
| Pesan | Isi utama pesan promosi yang akan diterima pelanggan. Pesan dapat dikombinasikan dengan template, variabel data, dan fitur personalisasi agar lebih menarik. | Promo paket sahur lebih terjangkau jangan sampai kehabisan |
| Lampiran | File tambahan berupa gambar, dokumen, video, atau media lainnya yang dikirim bersamaan dengan pesan untuk memperkuat informasi promosi. | - |
| Kirim lampiran berdasarkan sumber data | Fitur untuk mengirim lampiran yang berbeda kepada setiap penerima berdasarkan data pada file sumber, sehingga pesan menjadi lebih personal dan relevan. | Tidak aktif |
| Mulai, Berakhir | Rentang waktu aktif pengiriman promosi. Sistem hanya akan memproses pengiriman pesan selama periode yang telah ditentukan pada kolom ini. | 28-11-2024, 29-11-2024 |
| Atur Jadwal | Pengaturan untuk mengaktifkan pengiriman pesan secara otomatis pada waktu tertentu tanpa perlu dilakukan secara manual. | Tidak aktif |
| Jadwal | Penentuan tanggal dan jam pengiriman pesan apabila fitur penjadwalan diaktifkan, sehingga pesan terkirim tepat waktu sesuai perencanaan. | - |
| Catatan | Keterangan tambahan yang bersifat internal sebagai dokumentasi, referensi, atau bahan evaluasi kampanye promosi di masa mendatang. | Promosi untuk pelanggan |
Setelah seluruh isian dilengkapi dengan benar dan sesuai kebutuhan, klik tombol [Simpan] untuk menyimpan data promosi ke dalam sistem.
Data promosi yang berhasil disimpan akan otomatis memiliki status [Draft], yang menandakan bahwa promosi belum diproses dan masih dapat dilakukan perubahan, pengecekan ulang, maupun penyesuaian sebelum dilanjutkan ke tahap pengiriman.
Status [Draft] memberikan kesempatan kepada pengguna untuk memastikan seluruh konfigurasi sudah sesuai dengan strategi promosi yang direncanakan.
Template Pesan
Menu Template Pesan digunakan untuk membantu pengguna dalam menyusun dan mengelola pesan promosi secara lebih cepat, terstruktur, dan konsisten.
Melalui fitur ini, pengguna dapat membuat format pesan yang dapat digunakan kembali pada berbagai kampanye promosi, sehingga tidak perlu menulis pesan dari awal setiap kali membuat promosi baru.
Template juga mendukung penggunaan variabel data, personalisasi, serta kombinasi teks dinamis agar pesan yang dikirim terasa lebih relevan bagi setiap penerima.
Fitur Template Pesan
Fitur template digunakan untuk mempermudah penyusunan pesan promosi dengan memanfaatkan berbagai komponen otomatis yang tersedia di dalam sistem.
Berikut penjelasan dari masing-masing fitur pada menu Template Pesan:
-
Template Digunakan untuk memilih atau memanggil template pesan yang telah dibuat sebelumnya. Dengan fitur ini, pengguna dapat menggunakan format pesan yang sama untuk berbagai kampanye tanpa perlu menulis ulang.
-
User Berfungsi untuk menampilkan data pengguna yang sedang mengelola promosi, seperti nama atau informasi akun, sehingga pesan dapat disesuaikan dengan identitas pengirim.
-
Company Menampilkan informasi perusahaan, seperti nama perusahaan, alamat, dan email resmi. Data ini berguna untuk meningkatkan kredibilitas pesan yang dikirim kepada pelanggan.
-
Contact Digunakan untuk menampilkan data kontak pelanggan, seperti nama, nomor telepon, atau email. Fitur ini mendukung personalisasi pesan agar setiap penerima merasa lebih diperhatikan.
-
Data Berfungsi untuk mengambil data dari file sumber (misalnya Excel) yang telah diunggah sebelumnya. Dengan fitur ini, pesan dapat disesuaikan berdasarkan data masing-masing pelanggan.
-
Random Menghasilkan karakter atau teks acak yang berbeda pada setiap pesan. Fitur ini membantu mengurangi risiko pesan terdeteksi sebagai spam karena memiliki variasi konten.
-
Spinner Digunakan untuk mengirim variasi teks secara acak dari beberapa pilihan kalimat yang tersedia. Dengan demikian, setiap pesan memiliki susunan kalimat yang berbeda meskipun berasal dari satu template.
-
Synonym Berfungsi untuk mengganti kata tertentu dengan sinonim yang memiliki makna sama. Fitur ini bertujuan untuk membuat pesan lebih bervariasi tanpa mengubah maksud utama.
-
Tracking Digunakan untuk menyisipkan tautan pelacakan pada pesan. Fitur ini memungkinkan pengguna mengetahui apakah pesan telah dibuka atau diklik oleh penerima.
-
Split Berfungsi untuk memisahkan pesan menjadi beberapa balon chat atau bagian, sehingga tampilan pesan terlihat lebih natural seperti percakapan biasa.
Dengan memanfaatkan fitur Template Pesan secara optimal, pengguna dapat meningkatkan efisiensi pembuatan pesan, menjaga konsistensi komunikasi, serta memaksimalkan efektivitas kampanye promosi yang dijalankan.
Uji Coba Pengiriman Pesan
Fitur Uji Coba Pengiriman Pesan digunakan untuk melakukan pengujian terlebih dahulu sebelum promosi dikirimkan ke seluruh target penerima.
Melalui fitur ini, pengguna dapat memastikan bahwa isi pesan, format tampilan, variabel data, tautan, serta lampiran sudah sesuai dengan yang diinginkan. Dengan melakukan uji coba, risiko kesalahan pengiriman dapat diminimalkan.
Uji coba juga membantu pengguna dalam mengevaluasi efektivitas pesan sebelum kampanye promosi dijalankan secara penuh.
Tes Kirim Pesan
Untuk melakukan pengujian pengiriman pesan, klik tombol [Tes Kirim Pesan]. Sistem akan mengirimkan contoh pesan promosi ke nomor telepon atau alamat email milik pengguna.
Fitur ini memungkinkan pengguna untuk melihat secara langsung bagaimana pesan akan diterima oleh pelanggan.
Setelah pesan uji coba dikirim, periksa beberapa hal berikut:
- Pastikan isi pesan tampil dengan benar tanpa kesalahan penulisan.
- Periksa apakah variabel data, seperti nama pelanggan atau informasi lainnya, sudah muncul sesuai dengan data sumber.
- Pastikan tautan yang digunakan dapat dibuka dengan baik.
- Periksa apakah lampiran berhasil terkirim dan dapat diakses.
- Pastikan format pesan sesuai dengan channel yang digunakan (WhatsApp, Telegram, Email, dan lainnya).
Jika hasil uji coba sudah sesuai dengan kebutuhan, pengguna dapat melanjutkan ke tahap pengiriman promosi secara massal.
Namun, jika masih ditemukan kesalahan, pengguna disarankan untuk melakukan perbaikan terlebih dahulu pada isi pesan, template, atau pengaturan promosi sebelum menjalankan proses pengiriman.
Pembuatan dan Pengelolaan Pesan
Menu Pembuatan dan Pengelolaan Pesan digunakan untuk mengatur seluruh proses pembuatan, pengelolaan, dan pengiriman pesan promosi sebelum dikirimkan kepada target penerima.
Pada tahap ini, pengguna dapat menyiapkan isi pesan, memeriksa hasil siaran, serta melakukan penghapusan pesan apabila diperlukan.
Buat Pesan
Untuk membuat pesan promosi, klik tab [Kirim Pesan] ➔ [Buat Pesan]. Fitur ini digunakan untuk menghasilkan pesan berdasarkan data promosi, template, serta sumber data yang telah dipilih sebelumnya.
Setelah proses pembuatan selesai, sistem akan menampilkan hasil siaran pesan yang siap dikirimkan.
Melalui fitur ini, pengguna dapat:
- Melihat daftar pesan yang telah dibuat.
- Memastikan isi pesan sudah sesuai dengan format yang ditentukan.
- Memeriksa hasil penggabungan data dari template dan sumber data.
- Mengevaluasi tampilan pesan sebelum dikirimkan.
Jika ditemukan kesalahan, pengguna dapat kembali melakukan perbaikan pada pengaturan promosi atau template pesan.
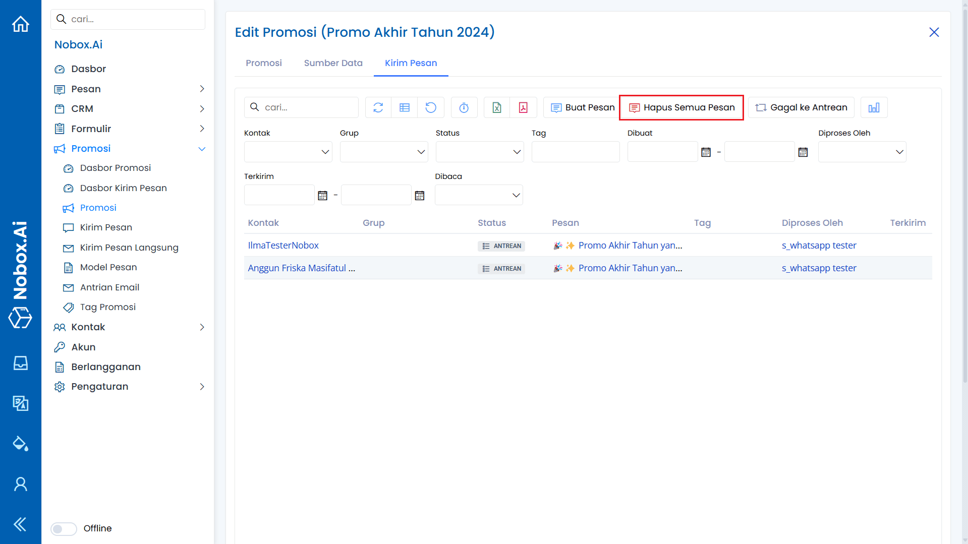
Hapus Semua Pesan
Fitur Hapus Semua Pesan digunakan untuk menghapus seluruh pesan yang telah dibuat dalam satu promosi.
Penghapusan ini biasanya dilakukan apabila terjadi kesalahan pengaturan, perubahan strategi promosi, atau saat ingin membuat ulang pesan dari awal.
Sebelum menggunakan fitur ini, pastikan bahwa pesan yang akan dihapus benar-benar tidak diperlukan, karena proses penghapusan bersifat permanen dan tidak dapat dibatalkan.
Proses dan Monitoring Promosi
Menu Proses dan Monitoring Promosi digunakan untuk menjalankan pengiriman pesan serta memantau hasil pengiriman secara real-time.
Melalui menu ini, pengguna dapat mengetahui status promosi, performa pengiriman, serta respon dari penerima pesan.
Proses Promosi
Setelah pesan berhasil dibuat, klik tombol [Buat Pesan] lalu [Proses] untuk memulai pengiriman promosi.
Saat proses dimulai, status promosi akan berubah menjadi [Process], yang menandakan bahwa sistem sedang mengirimkan pesan ke seluruh target penerima.
Pada tahap ini, sistem akan:
- Mengirim pesan secara bertahap sesuai dengan kapasitas channel.
- Memproses data penerima secara otomatis.
- Menyesuaikan format pesan dengan media yang digunakan.
- Mencatat status pengiriman setiap pesan.
Selama proses berlangsung, pengguna disarankan untuk tidak mengubah pengaturan promosi agar proses berjalan dengan stabil.
Monitoring Promosi
Untuk memantau jalannya pengiriman pesan, pengguna dapat membuka tab [Kirim Pesan] atau menu [Kotak Masuk].
Melalui menu ini, pengguna dapat melihat status pesan yang telah dikirim, diterima, gagal, atau masih dalam antrean.
Pada halaman monitoring, pengguna dapat:
- Melihat detail status pengiriman pesan.
- Memantau respon pelanggan terhadap promosi.
- Mengidentifikasi pesan yang gagal terkirim.
- Melakukan tindak lanjut terhadap pesan yang belum mendapatkan respon.
- Mengevaluasi efektivitas kampanye promosi.
Dengan fitur monitoring ini, pengguna dapat melakukan analisis dan perbaikan strategi promosi agar hasil yang diperoleh lebih optimal.
Penanganan Pesan Gagal
Menu Penanganan Pesan Gagal digunakan untuk mengelola pesan yang tidak berhasil terkirim akibat kendala teknis, koneksi, batasan channel, atau kesalahan data penerima.
Melalui menu ini, pengguna dapat melakukan evaluasi dan mengirim ulang pesan agar promosi tetap tersampaikan dengan optimal.
Gagal ke Antrean
Fitur Gagal ke Antrean digunakan untuk mengirim ulang pesan yang sebelumnya gagal terkirim ke dalam antrean pengiriman.
Dengan fitur ini, pesan tidak perlu dibuat ulang dari awal, sehingga dapat menghemat waktu dan mempercepat proses promosi.
Melalui fitur ini, pengguna dapat:
- Mengembalikan pesan gagal ke sistem antrean.
- Memastikan pesan diproses kembali secara otomatis.
- Mengurangi risiko kehilangan data promosi.
- Meningkatkan tingkat keberhasilan pengiriman.
Sebelum mengirim ulang, pastikan bahwa penyebab kegagalan telah diperbaiki, seperti nomor tidak aktif, koneksi terputus, atau format data yang tidak sesuai.
Statistik Pengiriman Pesan
Menu Statistik Pengiriman Pesan digunakan untuk menampilkan ringkasan performa pengiriman promosi berdasarkan status yang tersedia.
Informasi ini membantu pengguna dalam melakukan evaluasi dan analisis efektivitas kampanye.
Total Kirim Pesan
Fitur Total Kirim Pesan menampilkan jumlah keseluruhan pesan promosi sesuai dengan status pengiriman, seperti terkirim, gagal, diproses, atau tertunda.
Melalui tampilan ini, pengguna dapat:
- Mengetahui jumlah pesan yang berhasil dikirim.
- Memantau pesan yang masih dalam proses.
- Mengidentifikasi pesan yang gagal.
- Membandingkan hasil pengiriman antar periode.
Data statistik ini dapat digunakan sebagai bahan evaluasi untuk meningkatkan strategi promosi selanjutnya.
Penyelesaian dan Pembatalan Promosi
Menu Penyelesaian dan Pembatalan Promosi digunakan untuk mengatur status akhir suatu promosi, baik ketika promosi telah selesai maupun ketika perlu dihentikan sebelum selesai.
Fitur ini membantu menjaga kerapian data dan kejelasan status setiap kampanye.
Tandai Promosi Selesai
Fitur Tandai Promosi Selesai digunakan untuk menandai bahwa seluruh proses promosi telah berakhir dan tidak ada lagi pengiriman yang dilakukan.
Klik tombol [Selesai] untuk mengubah status promosi menjadi selesai.
Dengan menandai promosi selesai, pengguna dapat:
- Mengarsipkan data promosi.
- Mempermudah proses pelaporan.
- Membedakan promosi aktif dan nonaktif.
- Menghindari pengiriman ulang secara tidak sengaja.
Batalkan Promosi
Fitur Batalkan Promosi digunakan untuk menghentikan proses promosi yang sedang berjalan atau belum dimulai.
Klik tombol [Batal] untuk membatalkan promosi.
Pembatalan promosi biasanya dilakukan apabila terjadi kesalahan pengaturan, perubahan strategi, atau kondisi tertentu yang mengharuskan promosi dihentikan.
Penggunaan Tautan Singkat
Menu Penggunaan Tautan Singkat digunakan untuk mempersingkat URL dalam pesan promosi serta memantau aktivitas klik dari penerima pesan.
Fitur ini membantu meningkatkan tampilan pesan dan memudahkan pelacakan performa promosi.
Cara Menggunakan Tautan Singkat
- Aktifkan fitur tautan singkat pada pengaturan promosi.
- Tambahkan integrasi Bitly pada tab [Integrasi] di menu [Profil Usaha].
- Isi pesan promosi dengan data tracking yang sesuai.
- Setelah itu, lakukan generate message. Hasil akan ditampilkan sebagai tautan pendek seperti berikut:
Dengan menggunakan tautan singkat, pengguna dapat memantau jumlah klik, waktu akses, serta tingkat respon pelanggan.
Penggunaan Sumber Data
Menu Penggunaan Sumber Data digunakan untuk mengintegrasikan data eksternal, seperti file Excel, ke dalam sistem promosi.
Fitur ini memungkinkan pengiriman pesan yang lebih personal dan terstruktur.
Cara Menggunakan Sumber Data
- Upload file Excel pada tab [Sumber Data] dengan kolom yang sesuai dengan external id.
- Pilih [Dicocokkan Dari] ➔ [Kolom Excel] untuk mencocokkan data.
- Klik [Data] untuk memasukkan nama kolom Excel.
- Lanjutkan dengan klik [Buat Pesan] untuk melihat hasil generate pesan.
Dengan sumber data, pesan dapat disesuaikan secara otomatis untuk setiap penerima.
Pengiriman Lampiran Berdasarkan Sumber Data
Fitur Pengiriman Lampiran Berdasarkan Sumber Data memungkinkan sistem mengirim file yang berbeda kepada setiap penerima berdasarkan data pada file Excel.
Fitur ini sangat berguna untuk pengiriman dokumen, invoice, katalog, atau file personal.
Cara Menggunakan Kirim Lampiran Berdasarkan Sumber Data
- Upload file yang diperlukan pada menu [Lampiran].
- Aktifkan fitur kirim lampiran berdasarkan sumber data.
- Upload file Excel pada tab [Sumber Data] dan tambahkan kolom [File] yang berisi nama file sesuai dengan data di [Lampiran].
- Klik [Buat Pesan], maka file akan terkirim otomatis sesuai dengan nama file di sumber data.
Edit dan Hapus Data Promosi
Edit Data Promosi
Untuk mengedit suatu data promosi, silahkan pilih terlebih dahulu data mana yang akan diedit. Editlah data Anda dan klik [Simpan] untuk menyimpan perubahan tersebut.
Perubahan data akan langsung tersimpan dan dapat digunakan kembali pada percakapan.
Hapus Data Promosi
Untuk menghapus suatu data promosi, silahkan pilih data promosi yang akan dihapus, kemudian klik [Hapus] maka akan muncul konfirmasi apakah Anda ingin menghapus data tersebut.
Jika ya klik [Ya], jika tidak klik [Tidak].
Tips Penggunaan
Beberapa tips untuk memaksimalkan penggunaan menu Kampanye:
- Periksa detail kampanye dan target penerima sebelum dikirim.
- Gunakan fitur uji coba pengiriman untuk memastikan format pesan sudah sesuai.
- Manfaatkan variabel personalisasi dalam template pesan agar lebih relevan bagi pelanggan.
- Gunakan fitur tautan singkat (shorten link) untuk memantau performa klik.
- Pantau statistik pengiriman secara real-time untuk mengevaluasi efektivitas kampanye.
- Kelola pesan gagal secara berkala dengan mengirim kembali ke antrean jika diperlukan.
Penanganan Kendala
Beberapa kendala umum yang sering terjadi di NoBox.AI beserta solusinya:
- Lakukan refresh halaman atau aktifkan auto refresh jika data tidak muncul.
- Periksa koneksi internet, filter, dan periode data yang digunakan.
- Pastikan akun memiliki hak akses dan status data masih dapat diubah.
- Lengkapi seluruh kolom wajib dan periksa format saat mengisi formulir.
- Bersihkan cache browser dan gunakan versi browser terbaru.
- Periksa pengaturan tampilan, ekstensi browser, dan resolusi layar.
- Hubungi administrator jika mengalami kendala akses menu.
Jika ada masalah atau kesulitan terkait NoBox.AI, silahkan hubungi kami melalui Support Ticket



